Ledder procedural material Free 3D model
Home Catalog Ledder procedural material Free 3D model

Publication date: 2022-10-27

Download Ledder procedural material Free 3D model

free

License: Royalty Free No Ai

author:

LI-BAI

All content related to this 3D asset—including renders, descriptions, and metadata — is credited to its original author, «LI-BAI». CGhub does not claim copyright ownership over the content used.
  • Description
  • Formats

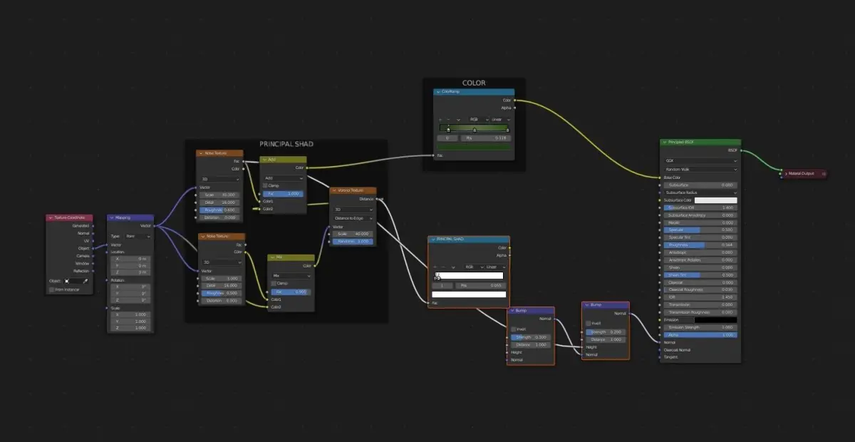
Hi everibody, this is a procedural material, easy to apply in every mesh and usefull when you don't want to spend to many time in the UV window.In the file ther's everithing u can see in the prewiew.The color is easily exchangeable through the frame i put in the shading menu.

Hope this material can help u, Bye bye.

BLEND (Blender, filesize: 1.69 MB), OBJ (OBJ, filesize: 956 KB)

3D Model details

  • cgtrader Platform
  • Animated
  • Rigged
  • Ready for 3D Printing
  • VR / AR / Low-poly
  • PBR
  • Textures
  • Materials
  • UV Mapping
  • Polygons: 0
  • Vertices: 0
  • Plugins used
  • Geometry: Unknown
Similar models
image-product
Add to Wishlist Remove from Wishlist View
image-product
Add to Wishlist Remove from Wishlist View
image-product
Add to Wishlist Remove from Wishlist View
image-product
Add to Wishlist Remove from Wishlist View
image-product
pbr
Add to Wishlist Remove from Wishlist View
image-product
Add to Wishlist Remove from Wishlist View